@kitazaki/node-red-contrib-mcu-openaistream 0.0.1
OpenAIStream with Node-RED MCU
node-red-contrib-mcu-openaistream
Text to speech node using OpenAI API with Node-RED MCU
Overview
There is mcu_openaistream node.

How to use
Build the environment for the Node-RED MCU plugin
Install this node
Add node-red-contrib-mcu-openaistream from the "Manage palette" in Node-RED
or execute the following command.
npm install <folder_path>
- Try to build with the Node-RED MCU plugin.
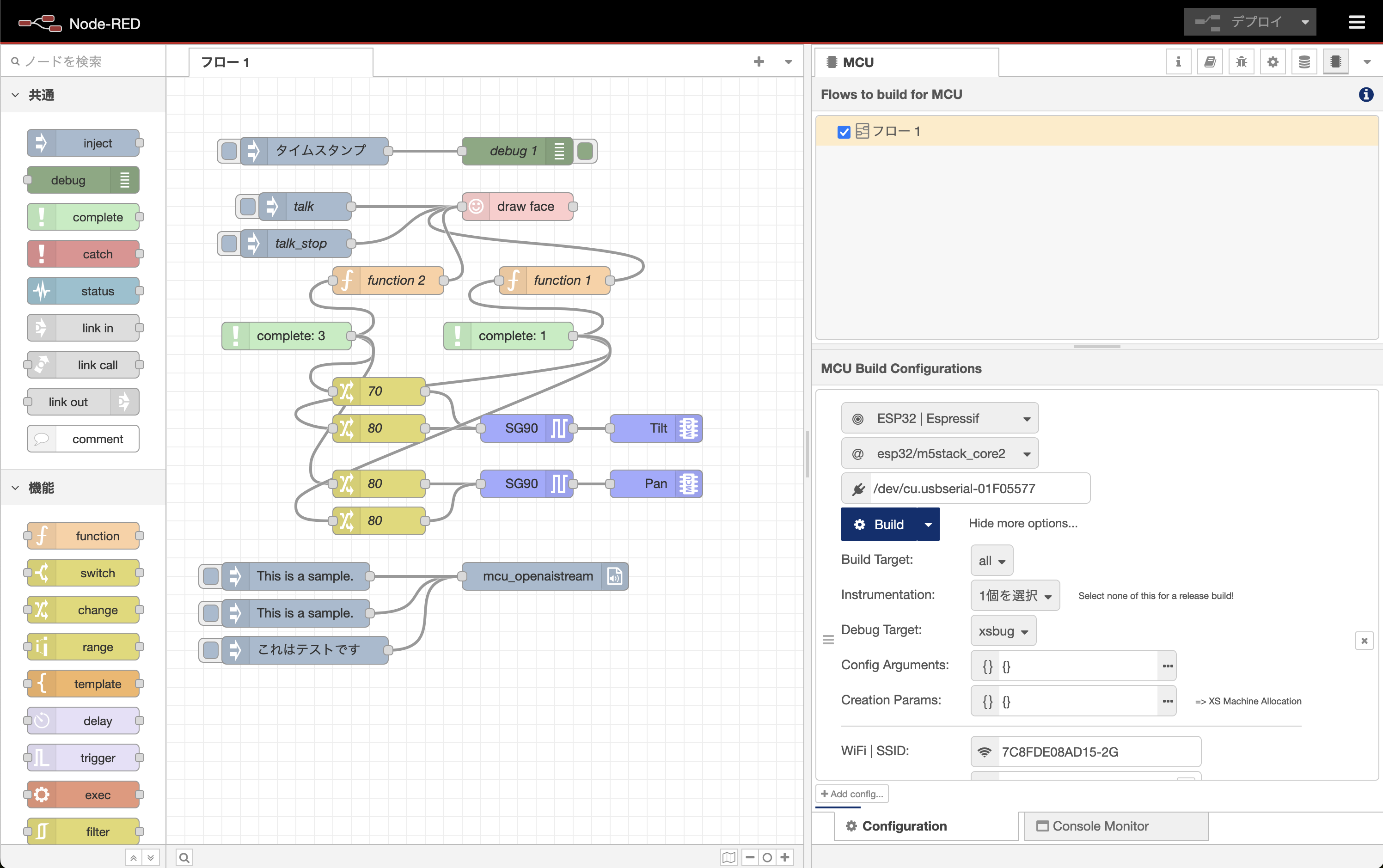
Node-RED flow
Node-RED flow

Sample test
Sample test on M5Stack Core2 device.
